Limited Time Offer! For Less Than the Cost of a Starbucks Coffee, Access All DevOpsSchool Videos on YouTube Unlimitedly. Master DevOps, SRE, DevSecOps Skills! Enroll Now In today’s hyper-connected world, where everything from remote work to cloud computing hinges on robust networks, having a solid foundation in networking isn’t just a nice-to-have—it’s essential. If you’re…
Month: September 2025
Complete Tutorial: Installing and Running Keycloak on Windows
Limited Time Offer! For Less Than the Cost of a Starbucks Coffee, Access All DevOpsSchool Videos on YouTube Unlimitedly. Master DevOps, SRE, DevSecOps Skills! Enroll Now Keycloak is an open-source Identity and Access Management (IAM) solution that provides features like Single Sign-On (SSO), user federation, social login, and fine-grained access control. In this tutorial, we’ll…
Authentication + Org Selection in Wizbrand using keycloak
Limited Time Offer! For Less Than the Cost of a Starbucks Coffee, Access All DevOpsSchool Videos on YouTube Unlimitedly. Master DevOps, SRE, DevSecOps Skills! Enroll Now Authentication + Org Selection — the happy path 1. GET / (User → wizbrand-web)No local session? The app kicks off OIDC. 2. Redirect to Auth (wizbrand-web → Keycloak)Auth Code…
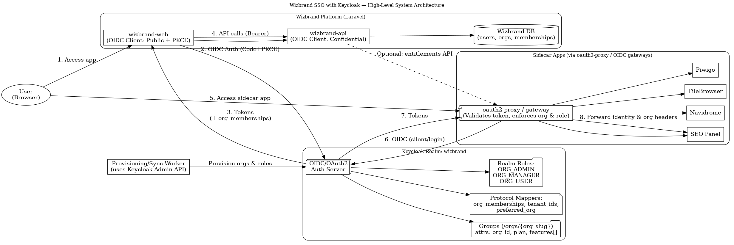
Keycloak High-Level System Architecture for Wizbrand
Limited Time Offer! For Less Than the Cost of a Starbucks Coffee, Access All DevOpsSchool Videos on YouTube Unlimitedly. Master DevOps, SRE, DevSecOps Skills! Enroll Now High-Level System Architecture — “who talks to whom” 1. Access app (User → wizbrand-web)The user opens your Laravel frontend (wizbrand-web). If there’s no signed-in session, the app will trigger…
Unlocking Career Growth: Inside DevOpsSchool’s AWS Solutions Architect Certification Training
Limited Time Offer! For Less Than the Cost of a Starbucks Coffee, Access All DevOpsSchool Videos on YouTube Unlimitedly. Master DevOps, SRE, DevSecOps Skills! Enroll Now Charting Your Path in Cloud Architecture The world has gone cloud-first, and AWS is powering much of the digital innovation seen today. For both beginners and seasoned technologists, AWS…
Navigating the AWS Certified Solution Architect Professional Path with DevOpsSchool
Limited Time Offer! For Less Than the Cost of a Starbucks Coffee, Access All DevOpsSchool Videos on YouTube Unlimitedly. Master DevOps, SRE, DevSecOps Skills! Enroll Now Cloud computing isn’t just a trend—it’s a core driver of modern business agility. For those aiming to master Amazon Web Services, the AWS Certified Solution Architect Professional certification is…
Unlock Your Cloud DevOps Potential with DevOpsSchool’s AWS Certified DevOps Engineer – Professional Program
Limited Time Offer! For Less Than the Cost of a Starbucks Coffee, Access All DevOpsSchool Videos on YouTube Unlimitedly. Master DevOps, SRE, DevSecOps Skills! Enroll Now Future-Proof Your Career with Globally-Recognized Certification In the current era of cloud innovation, staying ahead means mastering in-demand skills like DevOps automation, cloud orchestration, and secure AWS operations. The…
How AIOps is Shaping the Future of IT: Key Benefits and Trends
Limited Time Offer! For Less Than the Cost of a Starbucks Coffee, Access All DevOpsSchool Videos on YouTube Unlimitedly. Master DevOps, SRE, DevSecOps Skills! Enroll Now In a digital-first world, businesses are faced with an ever-growing number of IT challenges. Managing large volumes of data, ensuring system uptime, and handling complex cloud environments are just…
How to setup roles in Keycloak
Limited Time Offer! For Less Than the Cost of a Starbucks Coffee, Access All DevOpsSchool Videos on YouTube Unlimitedly. Master DevOps, SRE, DevSecOps Skills! Enroll Now A) Create / prepare your Realm B) Define your roles (admin / manager / user) You can use Realm Roles (recommended for app-wide roles) or Client Roles (scoped to…
AIOps Certified Professional – Transform IT Operations with Artificial Intelligence
Limited Time Offer! For Less Than the Cost of a Starbucks Coffee, Access All DevOpsSchool Videos on YouTube Unlimitedly. Master DevOps, SRE, DevSecOps Skills! Enroll Now Introduction: What is AIOps and Why Should You Care? In today’s fast-paced digital world, managing IT operations has become increasingly complex. As organizations scale, the traditional methods of monitoring…
